Elvihetők átvételi helye

[Tartalomjegyzék]

1. Bevezetés

Az előjegyzett és lefoglalt dokumentumokat az olvasók általában a könyvtárban veszik át, nyitvatartási időben.
A könyvtár azonban bővítheti az átvételi helyek körét az olvasók jobb kiszolgálása érdekében.

Ez a leírás a 1678-as TextLib verziótól kezdve létező, külön megvásárolható fejlesztés eredményeként két új átvételi mód bevezetéséről szól. E két mód:

A könyvbox igazából a könyvtár által üzemeltetett csomagküldő automata. Tetszőleges helyre telepíthető, akár napi 24 órában (a könyvtár nyitvatartási idejétől függetlenül) használható. A könyvtáros teszi a könyveket a könyvboxba, az olvasó pedig az emailben kapott kóddal tudja kivenni.

Ha alkalmas rá, akkor a könyvbox működhet visszavevő automataként is. Ez a használati mód a TextLibtől független, ez a leírás nem foglalkozik ezzel a lehetőséggel.

A TextLib minden olyan könyvboxszal képes együttműködni, amelyik az erről szóló fejezetben leírtaknak megfelel.

Az előjegyzésről és a foglalásról részletes leírást a

találhatunk. Jelen leírás csak annyiban foglalkozik az előjegyzés és a foglalás műveletével, amennyiben az átvételi hely kezelésében elengedhetetlen.

2. Olvasók: Webes előjegyzés és foglalás

2.1. Az átvételi hely kiválasztása

Bejelentkezett olvasóként a könyvtár webes katalógusában zajlott keresés eredményét mutató Dokumentum ablakban a példányokat felsoroló részen a példány adatai között található az Előjegyez vagy a Foglal gomb. Mielőtt a gombot az olvasó megnyomná, mellette balról egy menüből kiválaszthatja az átvétel helyét:

1. ábra: Az átvétel helyének kiválasztása
kep

A Házhoz szállítás választásakor megjelenő Cím mezőben kell megadni a szállítási címet. A kiszállításra elfogadható címeket a könyvtár határozza meg, erre figyelmeztet a mezőben olvasható, átírandó szöveg.

2. ábra: Figyelmeztetés
kep
3. ábra: Szálllítási cím megadása házhoz szállítás kérésekor
kep

2.2. Az átvételi hely módosítása

Az előjegyzés vagy foglalás elküldése után az olvasó az átvételi helyet a webes felületen nem módosíthatja. A könyvtárban, emailben vagy telefonon kérheti a változtatást.

2.3. Olvasói állapot

Minden előjegyzést és foglalást megtalálunk a webes olvasói állapotban. Itt látszik az átvétel helye is.

4. ábra: Webes olvasói állapot: előjegyzés és foglalás
kep

Az olvasói állapotban a kérés teljesítéséig az olvasó nyomon követheti az előjegyzés/foglalás folyamatának előrehaladását a táblázat Státusz oszlopában.

3. Könyvtárosok: TextLib munkaállomás

3.1. Új előjegyzés és foglalás

Előjegyzés és foglalás természetesen kérhető a könyvtárban is. Ebben az esetben a könyvtáros az olvasó kérése szerint megadhatja az átvétel helyét.

5. ábra: Az átvétel helyének kiválasztása előjegyzéskor
kep
6. ábra: Az átvétel helyének kiválasztása foglaláskor
kep

A webes olvasói állapotban az olvasó az előjegyzéseket/foglalásokat is látja.

3.2. Az átvételi hely módosítása

Könyvtárosként a forgalmi adatok között keresve megtalálhatók az előjegyzések és a foglalások, és az átvétel helye attól függetlenül átírható, hogy a művelet a webes katalógusban vagy a TextLib munkaállomáson történt.

3.3. Az átvétel helyének kezelése félretételkor

Az átvételi hely kiválaszthatósága új munkamódszert kíván meg az előjegyzéseket és a foglalásokat kezelő könyvtárosoktól. A könyvboxba helyezendő vagy házhoz szállítandó dokumentumoknak az útja a megszokottnál bonyolultabb, ezért a TextLib új adatmezők és műveletek bevezetésével segíti a végrehajtást.

7. ábra: Az átvételi helyet mutató mezők
kep

Az előjegyzett/lefoglalt dokumentumnak az olvasóhoz juttatásában tett lépések az elvihetőkről szóló értesítés kiküldéséig a megszokottak:

8. ábra: Figyelmeztetés visszavételnél
kep

A félretételkor három csoportot célszerű létrehozni, amelyekben nem az számít, hogy a félretétel oka előjegyzés vagy foglalás, hanem az átvétel helye a meghatározó:

A könyvtári átvételre váró könyvek kezelésében semmit nem szükséges változtatni, új feladatot a két új mód jelent. A velük való foglalkozásnál tekintetbe kell venni az elvihetőkről az olvasóknak szóló értesítés küldését. Az értesítést pedig a TextLib üzenetküldő által automatizáltan vagy az Olvasószolgálat - Előjegyzés + foglalás - Értesítés elvihetőkről menüpontot kiválasztva küldhetjük el. Akárhogy is, mire foglalkozni kezdünk a könyvboxszal és a házhoz szállítással, lehetséges, hogy az olvasó már meg is kapta az elvihető dokumentumról az értesítést. Ennek a jelentése ekkor csak annyi, hogy hamarosan érkezik a könyvboxtól az email a nyitókóddal, illetve hamarosan érkezik a szállító. A "hamarosan" időtartamát a könyvtár lehetőségei szabják meg.

9. ábra: Értesítő levél - könyvbox
kep
10. ábra: Értesítő levél - házhoz szállítás
kep

Ettől a ponttól tehát a feladat kétfelé ágazik:

Az új kezelésmód a könyvbox és a házhoz szállítás esetében egyaránt megköveteli, hogy a program az olvasó kérésében megadott átvételi helyet a kéréstől kezdve az értesítésen keresztül a kölcsönzésig, továbbá az átadást kísérő dokumentum tartalmában is végigkövesse.

4. Az elvihetők keresése

Függetlenül attól, hogy a félretett dokumentumok kupacában milyen módon jelöljük - ha egyáltalán jelöljük - azt, hogy a könyvtári átvételre várók kire várnak, a csoportnak ezekkel a tagjaival az utolsó tennivaló a kölcsönzés lesz az olvasó jelenlétében. Ellenben azért, hogy a könyvboxba vagy a házhoz kért dokumentumok speciális kezelése tovább folytatódhasson meg kell keresni az elvihető dokumentumokat az Olvasószolgálat - Előjegyzés + foglalás - Foglalások keresése menüpontban.

11. ábra: Előjegyzések és foglalások keresése
kep

A keresés szempontja az átadás módja legyen, célszerű a könyvboxba kérteket a házhoz szállítandóktól külön kezelni. Ebben az ablak alján taláható nyomógombok segítenek. Csomagokat kell összeállítani, a csomagokat kísérő levélnek pedig tartalmaznia kell minden olyan adatot, ami alapján a csomag az olvasóhoz juthat.

Bár az ábra szerint a TextLib főmenüjében a foglalások kereséséhez navigáltunk, a keresés eredményében benne lesznek az előjegyzett elvihetők is. A találati halmaz az olvasók neve szerint rendezett, így könnyebb kiszolgálni azokat, akik több dokumentumra várnak éppen.

A csomag átvételekor nincs TextLib, tehát azt a kölcsönzést, ami általános esetben az olvasó jelenlétében zajlik, a kiszállítás megkezdése előtt le kell bonyolítani.

5. Kölcsönzés

5.1. Kölcsönzés: A könyvboxba kerülők

Ha az elvihetőket az Olvasószolgálat - Előjegyzés + foglalás - Foglalások keresése menüpontban a Könyvboxba nyomógombbal kerestük, akkor a találati halmazban az olvasók neve szerint rendezve olyan előjegyzéseket és foglalásokat találunk, amelyek példányait az olvasók a boxból szeretnék átvenni. A halmaz sorainak elején a 'fo' foglalást, az 'el' pedig előjegyzést jelent.

12. ábra: A könyvboxba kerülő elvihetők
kep

A találati halmaz feldolgozása előtt meg kell ismerkedni a TextLib és a könyvbox együttműködésének lehetőségeivel.

5.1.1. A könyvbox

Nem tudhatjuk, hogy mérete, külalakja és kezelésmódja szerint hányféle könyvbox létezik. A TextLib az elképzelt sokféléből azzal a típussal képes együttműködni, amelyik a most következő leírás szerint működik.

A könyvboxnak saját, a TextLibtől független webes kezelőfelülete van, amelyen át lehet tekinteni a rekeszek tartalmát, és kezdeményezni lehet új csomagok betöltését a még üres rekeszekbe. A webes felületen kívül van a könyvboxnak még egy kezelőfelülete, ez magába a könyvboxba beépítve teszi lehetővé a munkát. Így tehát a könyvboxhoz tartozó feladatokat három kezelőfelületen kell végezni:

5.1.2. A könyvbox adatbázisa

A teljesíthető előjegyzések és foglalások kezelésének végén előállt csomagokat a könyvbox webes felületén keresztül rögzíteni kell az automata adatbázisába. A megadható adatok körét két szempont szerint célszerű meghatározni:

A feltételek minél könnyebb teljesíthetőségét a TextLib a Könyvbox info ablakkal támogatja. Az ablak szövegei vágólapon keresztül a könyvbox webes felületén a könyvbox adatbázisába másolhatók.

5.1.3. TextLib - Könyvbox együttműködés

Az elképzelt működés szerint egy számítógépen egy TextLib munkaállomás és a könyvbox webes felülete egyszerre működik. Keressük meg a könyvboxba kért, korábban félretett könyveket a Könyvboxba nyomógombbal! A könyveket rakjuk sorba a keresés eredményét mutató rendezett találati halmaz soraival egyezően. A találati halmaz és a félretett könyvek is vegyesen tartalmaznak előjegyzett és foglalt dokumentumokat. Célszerű a sorrendet megtartva kölcsönözni, mert így érhető el, hogy egy olvasó több könyve a könyvboxnak egyazon rekeszébe kerülhessen.

13. ábra: A könyvboxba kerülő elvihetők
kep

A találati halmaz első elemén állva az Ablakos nyomógombbal az első előjegyzés vagy foglalás részleteit láthatjuk, a jobb alsó sarokban pedig aktív a Kölcsönzés gomb.

14. ábra: Az első elem ablakosan nézve
kep

Kölcsönözzünk. Megnyílik a Könyvbox info ablak, belekerülnek az olvasó és a könyv adatai. Ha indokolt, akkor a Kölcsönzés ablak Lista gombjával kinyomtathatunk egy kísérő levelet az olvasó számára.

15. ábra: Kölcsönzés és Könyvbox info
kep

A kölcsönzés ablakot bezárhatjuk, a Könyvbox info ablak azonban nyitva marad, és ez így jó.

16. ábra: A megmaradt Könyvbox info ablak
kep

A találati halmaz ablakos megnézésében lépjünk a következő előjegyzésre vagy foglalásra, és kölcsönözzünk. Ha az olvasó ugyanaz, mint az előző kölcsönzéskor, akkor a Könyvbox info kiegészül, ha pedig új az olvasó, akkor új Könyvbox info ablak nyílik, de az előző művelethez tartozó is megmarad.

17. ábra: Második kölcsönzés, második Könyvbox info ablak
kep

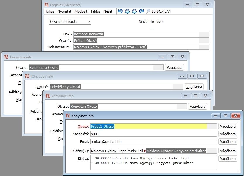
A könyvboxba szánt előjegyzések és foglalások halmazán végigérve a képernyőn egyszerre láthatjuk az összes Könyvbox info ablakot.

18. ábra: Az összes Könyvbox info ablak
kep

5.1.4. Adatbevitel a könyvbox adatbázisába

Ekkor érdemes nekilátni a könyvbox webes felülete kitöltésének, a Könyvbox info ablakok adatainak átmásolásával. Látható, hogy a találati halmaz végére érve épp annyi Könyvbox info ablak jön létre, ahány olvasónak előjegyzése vagy foglalása van a halmazban. Tehát a program gondoskodik arról, hogy csak egy Könyvbox info ablak jöjjön létre akkor is, ha egy olvasónak több kérése van, ezzel garantálva a dokumentumok egyetlen rekeszbe kerülését.

Azért, hogy a Könyvbox info ablak tartalma ne veszhessen el, a rendszer figyelmeztető üzenetet küld, ha feltételezhető, hogy nem történt meg az ablak tartalmának átmásolása a könyvbox webes felületére.

19. ábra: Figyelmeztetés a másolás befejezésére
kep

A könyvbox rekeszeivel nem rendelkezhetünk, a könyvbox saját maga szabja meg, hogy melyik csomag melyik rekeszbe kerüljön. Ez majd a könyvboxnak a beépített kezelőfelületén (nem a webes felületen), a könyvbox előtt állva derül ki. A webes felületen a csomagnak a Könyvbox info ablakból átmásolt adatain kívül csupán a rekesz elvárt méretét adhatjuk meg.

5.1.5. Könyvbox telítettség

A TextLibbel zajló munka egyértelműen megmutatja az előjegyzések és foglalások teljesíthetővé válásának pillanatát. Azt azonban nem, hogy van-e a könyvboxban annyi üres rekesz, amennyire szükség van a boxba kértek behelyezéséhez.

Az előző bekezdésekben leírt munkamódszer nem jó akkor, ha nincs elég üres rekesz a könyvboxban. Biztos megoldás csak úgy lehetséges, ha a kölcsönzés előtt kérünk új üres rekeszt a könyvbox webes felületén. Ez a probléma nem is probléma akkor, ha a könyvbox webes felületén látszik, hogy hány üres rekesz van éppen.

5.1.6. Szállítás a könyvboxba

A könyvbox webes felületén az adatbevitelt befejezve következhet a szállítás a könyvboxba. A könyvbox kezelőfelületen kapunk egy listát a berakható csomagokról. Kiválasztjuk az egyiket, és a könyvbox kinyíló rekeszébe helyezzük. A rekesz sorszámát és a nyitókódot a könyvbox határozza meg. A rekesz ajtajának bezárása után emailt küld az olvasónak, benne a könyvbox webes felületén megadott adatokkal és a nyitókóddal.

Az imént befejezett bepakolásban lehettek előjegyzést és foglalást teljesítő csomagok is. Az előjegyzések teljesíthetősége a TextLibben az előjegyzést teljesíteni képes példány visszavételekor, a foglalásoké pedig a foglalásokat kezelő könyvtárosnak a könyv félretételét jelentő vonalkód beolvasással válik biztossá. Amennyiben a könyvtárban működik a TextLib automatikus üzenetküldő rendszere, akkor beállítástól függően ez a rendszer a könyvbox feltöltését megelőzve üzenetet küldhet az olvasónak a kérése teljesüléséről. Az előzőekből azonban kiderül, hogy az az üzenet nem a végleges. A könyvbox által küldött, a nyitókódot is tartalmazó üzenet az, aminek a birtokában valóban átvehető a küldemény.

5.1.7. Kallódó könyvek a könyvboxban

A könyvboxba helyezett könyvek már túl vannak a kölcsönzésen, már olvasónál levőnek tekinthetők. A TextLib paraméterrendszerében nincs meghatározva, hogy mennyi ideig vár a könyvbox az olvasókra. A könyvbox tartalmát időnként átnézve kiderülhet, ha egy olvasó nem veszi ki a rá váró könyvet. Mivel a TextLibben nincs adat sem a könyvboxba tételről sem a kivételről, az is előfordulhat, hogy a könyvtár visszahozatali felszólítást küld a boxban várakozó könyv miatt. Célszerű ellenőrizni tehát a könyvbox tartalmát, a kallódó könyvek megtalálásában pedig segíthet, ha a könyvbox nyilvántartja a rekeszekkel folyt műveletek dátumát. A kallódó könyvekről valamilyen TextLiben kívüli eszközzel lehet figyelmeztetni az olvasókat a mulasztásukra, aztán visszaszállításával és visszavételével a könyv visszakerül a megszokott forgalomba.

5.2. Kölcsönzés: Házhoz szállítandók

Ha az elvihetőket az Olvasószolgálat - Előjegyzés + foglalás - Foglalások keresése menüpontban a Házhoz nyomógombbal kerestük, akkor a találati halmazban az olvasók neve szerint rendezve olyan előjegyzéseket és foglalásokat találunk, amelyek példányait az olvasók házhoz kérték.

20. ábra: A házhoz szállítandó elvihetők
kep

A találati halmaz első elemén állva az Ablakos nyomógombbal az első előjegyzés vagy foglalás részleteit láthatjuk, a jobb alsó sarokban pedig aktív a Kölcsönzés gomb.

21. ábra: Az első elem ablakosan nézve
kep

Kölcsönözzünk. Ezután a kölcsönzés ablak Lista nyomógombjával kinyomtatva az éppen lezajlott kölcsönzést - vagy többet, ha több előjegyzést és foglalást kért az olvasó -, a szállítás lebonyolítására alkalmas kísérő levelet kapunk. A szállításra váró példányokba becsúsztajuk a kísérő levelet, és indulhat a házhoz szállítás.

22. ábra: A házhoz szállítás kísérő levele
kep

A találati halmazt végigjárva kinyomtathatjuk az összes csomag kísérőlevelét.

6. Tartozások kezelése

Az olvasószolgálat paraméterrendszerében megadhatók szolgáltatási díjak. Az előjegyzésnek és a foglalásnak is lehet díja, és az ezekhez a műveletekhez kapcsolódó értesítő emaileknek vagy sms-eknek szintén. A könyvboxból történő átvétel csökkenti, a könyvboxba visszaadás megengedése szinte meg is szüntetheti az olvasó-könyvtáros találkozásokat, ezzel szűkítve a tartozások rendezésének lehetőségét.

A könyvboxba helyezés folyamatának része a kölcsönzés, ha az olvasónak tartozása van, akkor erről egy figyelmeztetés kerül a képernyőre. Ez alkalmat ad mérlegelni azt, hogy folytassuk-e az olvasó kiszolgálását, vagy pedig a nagy összegű tartozás további növekedésének megakadályozása érdekében megtagadjuk a teljesítést.

A Simplepay online fizetés modul az otthonról történő bankkártyás fizetéssel egyszerűsíti a tartozások rendezését.

7. Rendszergazda: Előkészítés

A szolgáltatás bevezetése a TextLib rendszergazdától csak pár előkészítő lépést igényel: